Using Tableau Desktop with Treasure Data enables you to interactively explore huge amounts of data. You can also use Treasure Data as a place to integrate as a data source.
Start Tableau. Select Connect > Presto or Trino.
For a complete list of data connections, select To a Server > More.

Then complete the following steps:
- Enter Presto JDBC Gateway server: api-presto.treasuredata.com
- Enter the port: 443
- Enter the catalog name; td
- Select the Authentication method: Username
- Enter the Username: Use your master APIKEY (Ref. Get APIKEY)
- Select the Require SSL check box.
- Select Sign In.

If Tableau cannot complete the connection, verify that your credentials are correct.
Select More on the left menu. Choose Presto and enter the connection information. Select Sign In.
Enter a Schema (database name) and Table (table name) to import data from a table, or to write SQL that imports data from multiple tables. Select Update Now to see the data in the Tableau window.


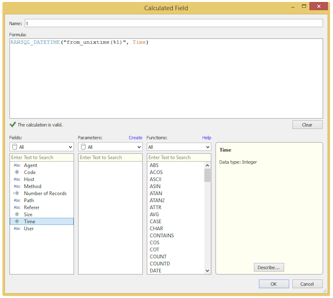
Treasure Data treats the time column as a UNIX timestamp by default, however, it’s really convenient to handle timestamp with Datetime type in Tableau. The following example describes how to create the calculated Datetime field for the “time” column.

Select Create Calculated Field.

Then, enter the name and enter the following function within Formula section.
sql RAWSQL_DATETIME("from_unixtime(%1)", [time])

Next, the calculated field appears in a list of Dimensions, with a Datetime type.
